2. Overview of submission process

Overview of the Validator Submission Process

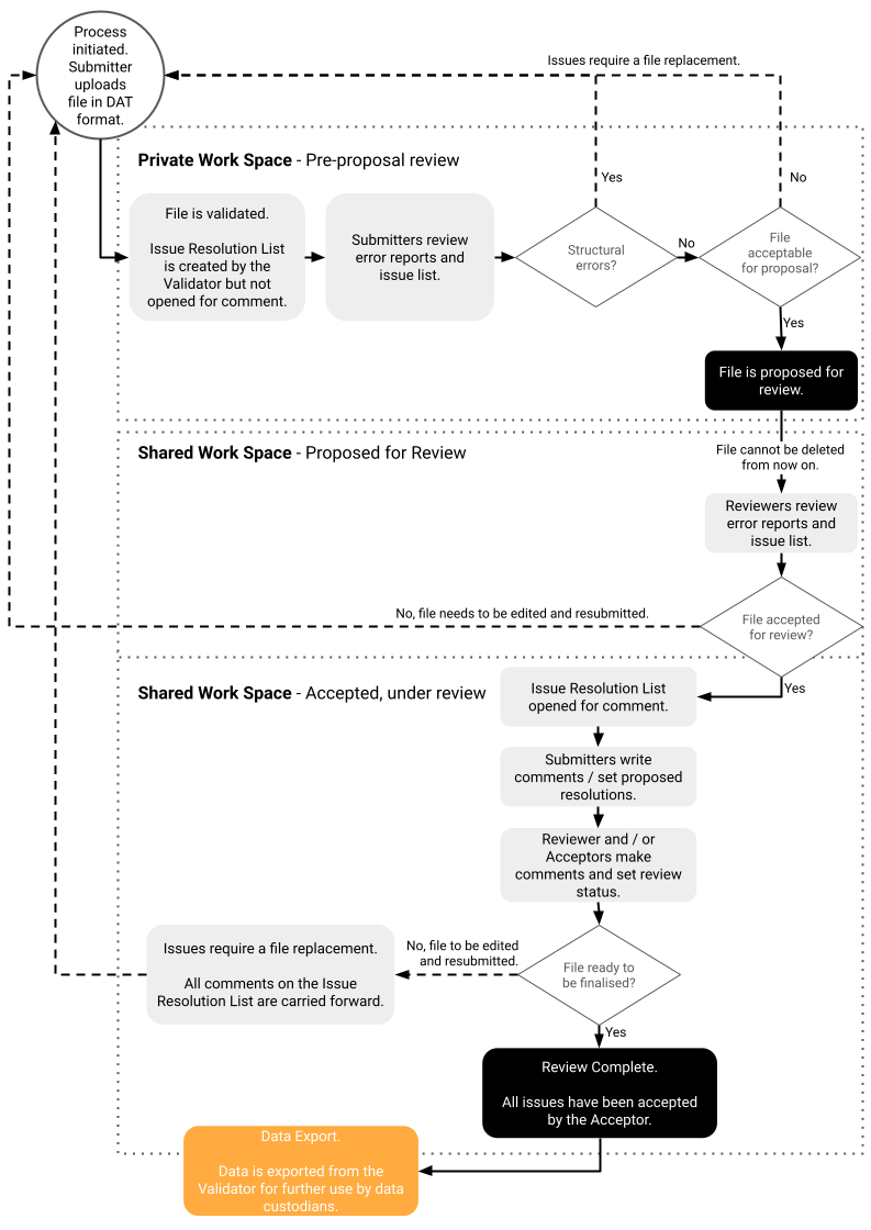
Fig. 2.1 Overview of the Validator Submission Process

2.1. Summary of workflow

See Fig. 2.1 for a more detailed overview of the submission process summarised below:

1. Submitter uploads in private workspace for pre-submission validation checks

Pre-submission checks, such as structural and consistency validations, allow Submitters to easily identify and correct data anomalies before submitting the data for assessment by Reviewers. Structural validations ensure the data is structured correctly and satisfies its specification, while consistency validations ensure the data is reasonable and consistent, including comparison to data submitted in previous reporting periods.

The validator can be configured to prevent a file being proposed for review based on the existence of any type of issue. Typically files with structural issues cannot be submitted, however in some cases exceptions may exist to allow for incorrect data to be supplied where the impact is low and it is unlikely that a Submitter could correct the data. For example, diagnosis codes that don’t match the officially accepted ICD code list do not prevent a file from being proposed.

2. Submitter proposes file for review in a shared workspace

Submitters ‘propose’ files for acceptance by Reviewers. Once proposed, Reviewers can assess the quality of the datafile via the consistency validations and a series of issue and rule reports.

3. Reviewer accepts or rejects the file

Reviewers can either accept the file for further review, or reject it if they believe the remaining issues need to be rectified before the file is reviewed in full. In this situation, Submitters prepare and upload a new file in their private workspace (Step 1).

4. Reviewer and submitter collaborate on data

The Online Validator provides a collaborative platform for reviewers to work with Submitters to ensure that data meets the standards required by the Reviewer. Issues are tracked and discussions between Submitters and Reviewers are retained.

This process may result in a shared decision to resupply the data; again, Submitters prepare and upload a new file in their private workspace (Step 1).

5. Reviewer finalises submission

Once the Reviewer is satisfied that the submission is adequate, the submission process is considered complete. The data is now considered to be suitable for reporting and can be manually or automatically transferred to an external data warehouse or reporting system.

2.2. Private v Shared workspace

When first uploaded, files remain in the Submitter’s private workspace. This allows Submitters to review their potential submissions before choosing to formally propose the file for review. Submitters may share the file with other users if they wish.

Once a file has been proposed for review, it is automatically viewable by other users who have been given access to that data set. This ‘sharing’ of the file is not user customisable. Additionally, the other users with identical access privileges will have the identical file rights, e.g. other users with submit privileges can leave comments, delete the file and submit for review.